深度学习基础:基于CNN网络进行图像分类

Jachin Zhang

引言

图像分类任务是计算机视觉的核心问题之一,早在上世纪六十年代就已经开始发展。在深度学习技术出现之前,图像分类主要依赖人工设计特征,然后使用传统机器学习方法进行分类(如使用边缘检测等方法提取特征,然后使用SVM、KNN等分类器进行分类)。尽管这些方法在小规模数据集上取得了一定的成功,但它们的泛化能力很弱。并且特征提取需要大量专业领域知识,成本较高且不方便实行。

上世纪九十年代,神经网络开始进入研究者们的视野。但由于其计算资源消耗较大且模型可解释性弱,训练非常困难。1998年,由卷积层、池化层和全连接层组成的卷积神经网络(LeNet-5)出现,并在MNIST数据集上获得巨大的成功。

本文我们使用包含注意力层的卷积神经网络实现对CIFAR-10数据集的图像分类任务。

关于注意力机制的讲解可以参考这篇博客:注意力机制解析

CIFAR-10数据集

CIFAR-10数据集共包含60,000张图片,每张图片是32*32的RGB图像。整个数据集分为包含50,000个样本的训练集和10,000个样本的测试集。每个样本对应一个标签,用于描述该图片包含的物体。

另外,还有一个与之非常类似的数据集CIFAR-100,共有100个类,每个类包含600个样本,其中500个样本作为训练图像,100个样本作为测试图像。100个子类被分为20个大类,每个图像有一个“fine”标签(所属的子类)和一个“coarse”标签(所属的大类)。

下面使用Pytorch对该任务进行代码实现。

代码实现

配置文件

对于一个项目来说,我们要力求做到一套代码可以适应不同的参数,即当我们希望修改参数时,不应该对代码本身做出修改。而所用到的参数就可以放在配置文件中,供程序直接从中调用。

常用的方式主要有两种:

  1. 使用argparse库设定不同形参,在外部的sh脚本文件编写好确定了参数的命令,再运行该脚本文件。
  2. 使用yaml/yml文件存储参数,程序使用pyyaml库进行调用。

这里我们使用第2种方式。

在工作区创建options.yml文件,写入以下内容:

1
2
3
4
5
6
7
8
train:
data_root: './data' # 数据集缓存位置
n_epochs: 100 # 训练周期数
batch_size: 64
lr: 0.001 # 学习率
resume: false # 是否从预训练的权重继续训练
pretrained_path: ~ # 预训练权重的路径
save_dir: './saved_model' # 权重保存位置

注意

正常情况下,模型的训练与测试过程可以用下面这个流程图表示:
flowchart LR
    subgraph ds [Dataset]
    E[trainset]
    F[valset]
    G[testset]
    end
    A[Training] --> B[Validating]
    B --> C{epoch <= MAX_EPOCHS?}
    C -->|Yes| A
    C -->|No| D[Testing]

    E --> A
    F --> B
    G --> D

在整个模型的训练(Training+Validating)过程中是不能有测试数据集的出现的。打个比方,模型是一位高中生,训练集是平时的作业,验证集是平时的模拟卷,测试集就是最终的高考卷。

数据集下载和数据处理

新建文件dataset.py,写入以下内容:

1
2
3
4
5
6
7
8
9
10
11
12
13
14
15
16
17
18
19
20
21
22
23
24
25
26
import torchvision
from torchvision.transforms import transforms
from torch.utils.data import DataLoader
import yaml

with open('./options.yml', 'r') as f:
opt = yaml.safe_load(f)

transform = transforms.Compose([
transforms.ToTensor(),
transforms.Normalize((0.5, 0.5, 0.5), (0.5, 0.5, 0.5))
])

trainset = torchvision.datasets.CIFAR10(
root=opt['train']['data_root'],
train=True,
download=True,
transform=transform
)

testset = torchvision.datasets.CIFAR10(
root=opt['test']['data_root'],
train=False,
download=True,
transform=transform
)

该程序可以从配置文件中读取train -> dataroot的路径,并将数据集下载到这个位置。transform的作用是对图像数据进行预处理(这里是转化为张量并对图像张量进行标准化)。

模型结构

如果你希望保持该项目良好的延展性,未来开发了其他图像分类模型时可以方便地插入该工作区,可以先新建modules目录,并在其中新建文件__init__.py作为该工作区下的一个库。然后再在该目录中新建文件attention_cnn.py,在该文件中编写模型。

导入必要的库并实现注意力层的结构:

1
2
3
4
5
6
7
8
9
10
11
12
13
14
15
16
17
18
19
20
21
22
23
24
25
import torch
import torch.nn as nn
import torch.utils

class SelfAttn(nn.Module):
def __init__(self, in_dim):
super(SelfAttn, self).__init__()
self.query = nn.Conv2d(in_dim, in_dim // 8, kernel_size=1)
self.key = nn.Conv2d(in_dim, in_dim // 8, kernel_size=1)
self.value = nn.Conv2d(in_dim, in_dim, kernel_size=1)
self.softmax = nn.Softmax(dim=-1)

def forward(self, x: torch.Tensor):
B, C, H, W = x.size()

Q = self.query(x).view(B, -1, H*W).permute(0, 2, 1) # (B, H*W, C//8)
K = self.key(x).view(B, -1, H*W) # (B, C//8, H*W)
V = self.value(x).view(B, -1, H*W) # (B, C, H*W)

attention = self.softmax(torch.bmm(Q, K)) # (B, H*W, H*W)

out = torch.bmm(V, attention.permute(0, 2, 1)) # (B, C, H*W)
out = out.view(B, C, H, W)

return out + x
  • query:1*1卷积层,可以将输入特征映射到一个低维空间(C//8),减少了计算量
  • key:1*1卷积层,用于计算注意力分数
  • value:1*1卷积层,将输入特征映射到新的特征空间
  • 该层的前向传播forward函数用于计算输入图像x的自注意力分数矩阵,out诠释了特征图不同位置之间的相关性。残差连接(out + x)使得模型既可以学习注意力特征,又可以保留CNN提取的局部信息,避免信息的丢失。

接着实现包含该注意力层的CNN结构:

1
2
3
4
5
6
7
8
9
10
11
12
13
14
15
16
17
18
19
20
21
22
class AttentionCNN(nn.Module):
def __init__(self, num_classes=10):
super(AttentionCNN, self).__init__()
self.conv1 = nn.Conv2d(3, 64, kernel_size=3, padding=1)
self.attn1 = SelfAttn(64)
self.conv2 = nn.Conv2d(64, 128, kernel_size=3, padding=1)
self.attn2 = SelfAttn(128)
self.conv3 = nn.Conv2d(128, 256, kernel_size=3, padding=1)
self.attn3 = SelfAttn(256)
self.pool = nn.AdaptiveAvgPool2d((1, 1))
self.fc = nn.Linear(256, num_classes)
self.activate = torch.relu

def forward(self, x):
x = self.activate(self.conv1(x))
x = self.attn1(x)
x = self.activate(self.conv2(x))
x = self.attn2(x)
x = self.activate(self.conv3(x))
x = self.attn3(x)
x = self.pool(x).view(x.shape[0], -1)
return self.fc(x)

在这个模块中,图像经过了三个【卷积+注意力】层,通道数不断增加(3 -> 64 -> 128),每个自注意力层计算图像各部分之间的注意力。池化层self.pool = nn.AdapterAvgPool2d将特征图压缩为(B, 256, 1, 1)的特征向量,并由fc全连接层将该向量映射到num_classes维度(这里为10),作为分类结果。

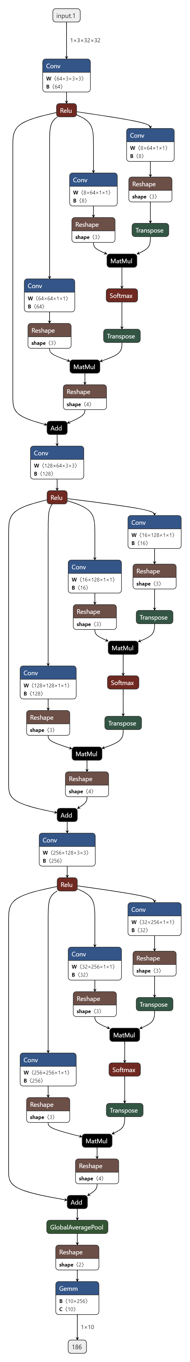
网络结构图

(神经网络可视化绘图工具:Netron

模型训练

新建train.py,先导入必要的库和配置文件中的参数:

1
2
3
4
5
6
7
8
9
10
11
12
13
14
15
16
17
18
19
20
21
22
23
24
25
26
27
28
29
import torch
import torch.nn as nn
import torch.utils
import torch.utils.data
from torch.utils.data import DataLoader
from modules.attention_cnn import AttentionCNN
from dataset import trainset
from tqdm import tqdm

from time import time
import os
import yaml
from datetime import datetime
now = datetime.now()
curr_time = now.strftime("%Y%m%d-%H%M%S")

from tensorboardX import SummaryWriter
writer = SummaryWriter(log_dir=f'logs/tb_logger/{curr_time}')

with open('options.yml', 'r') as f:
opt = yaml.safe_load(f)

opt = opt['train']
EPOCHS = opt['n_epochs']
BATCH_SIZE = opt['batch_size']
LR = opt['lr']
SAVE_ROOT = opt['save_dir']

os.makedirs(os.path.join(SAVE_ROOT, curr_time))

编写训练过程的主函数:

1
2
3
4
5
6
7
8
9
10
11
12
13
14
15
16
17
18
19
20
21
22
23
24
25
26
27
28
29
30
def train(model: AttentionCNN, trainloader: DataLoader, epochs, device):
model.train()
global step_num

for epoch in range(epochs):
tic = time()
total_loss, correct, total_samples = 0, 0, 0
for images, labels in tqdm(trainloader, ncols=60):
images, labels = images.to(device), labels.to(device)
optimizer.zero_grad()
outputs = model(images)

loss = criterion(outputs, labels)
loss.backward()
optimizer.step()
total_loss += loss.item()

correct += (outputs.argmax(1)==labels).sum().item()
total_samples += labels.size(0)

writer.add_scalar('loss/steps', loss.item(), step_num)
step_num += 1

toc = time()
train_acc = correct / total_samples
print(f'Epoch {epoch+1}/{epochs} Loss: {total_loss / len(trainloader): .4f} Acc: {train_acc * 100: .2f}% (cost {toc-tic: .1f}s)')
writer.add_scalar('loss/epochs', total_loss / len(trainloader), epoch + 1)
writer.add_scalar('acc/train', train_acc, epoch + 1)

torch.save(model.state_dict(), os.path.join(SAVE_ROOT, curr_time, f'epoch_{epoch+1}.pth'))

在这里,criterion定义了模型使用的损失函数,optimizer是模型使用的优化器,决定了模型中参数的优化方式(如梯度下降、SGD等)。

训练过程流程图
flowchart BT
    subgraph inputs
        img[images]
        l[labels]
    end
    subgraph model
        optim[optimizer]
        subgraph net[networks]
            param[parameters]
        end
    end
    out[outputs]
    cr[criterion]
    loss[loss]
    result[[final results]]

    img --> net --> out
    out --> epoch{epoch <= MAX_EPOCHS?}
    epoch -->|Yes| cr
    epoch -->|No| result
    l --> cr --> loss -->|"loss.backward()"| optim 
    optim -->|"optimizer.zero_grad()
    optimizer.step()"| param

添加以下部分之后就可以尝试运行了:

1
2
3
4
5
6
7
8
9
10
11
12
13
14
15
16
if __name__ == '__main__':
device = torch.device('cuda' if torch.cuda.is_available() else 'cpu')
trainloader = DataLoader(trainset, batch_size=BATCH_SIZE, shuffle=True)

model = AttentionCNN(num_classes=10).to(device)

if opt['resume']:
if os.path.exists(opt['pretrained_path']):
model.load_state_dict(torch.load(opt['pretrained_path']))
else:
pass

criterion = nn.CrossEntropyLoss()
optimizer = torch.optim.Adam(model.parameters(), lr=LR)

main(model=model, trainloader=trainloader, epochs=EPOCHS, device=device)

这个程序使用了tensorboard进行数据的可视化,我们可以方便地观察训练过程中模型准确率和损失的变化情况。以后有时间的话打算写一期如何使用tensorboard,先挖个坑在这

模型在100个训练周期内的损失变化情况
模型在100个训练周期内的损失变化情况
模型在100个训练周期内的准确率变化情况(在训练集上)
模型在100个训练周期内的准确率变化情况(在训练集上)

从图上可以看出,模型的准确率和损失在训练过程中的变化还是相对平稳的,并且最后在训练集上的准确率基本稳定在了95%左右。

为了考察模型的泛化能力,接下来还要对模型进行测试。

模型测试

在先前的配置文件options.yml中,添加以下内容:

1
2
3
4
test:
data_root: './data'
batch_size: 64
load_path: '/path/to/your/pretrained/weight'

新建文件test.py,模型测试程序如下:

1
2
3
4
5
6
7
8
9
10
11
12
13
14
15
16
17
18
19
20
21
22
23
24
25
26
27
28
29
30
31
32
33
34
35
36
37
38
39
import torch
from torch.utils.data import DataLoader
from modules.attention_cnn import AttentionCNN
from dataset import testset

import os
import yaml

with open('options.yml', 'r') as f:
opt = yaml.safe_load(f)

opt = opt['test']
BATCH_SIZE = opt['batch_size']
LOAD_PATH = opt['load_path']


def main(model: AttentionCNN, testloader: DataLoader, device):
model.eval()
correct = 0
with torch.no_grad():
for images, labels in testloader:
images, labels = images.to(device), labels.to(device)
outputs = model(images)
correct += (outputs.argmax(1)==labels).sum().item()
acc = correct / len(testset)
print(f'Acc: {acc: .4f}')
return acc


if __name__ == '__main__':
device = torch.device('cuda' if torch.cuda.is_available() else 'cpu')
testloader = DataLoader(testset, batch_size=BATCH_SIZE, shuffle=True)

model = AttentionCNN(num_classes=10).to(device)

assert os.path.exists(LOAD_PATH), 'Invalid load path.'
model.load_state_dict(torch.load(LOAD_PATH))

main(model=model, testloader=testloader, device=device)

这样,在配置文件中设置一个存放模型权重的路径,程序就可以在控制台输出模型在测试集上的准确率了。由于我们先前的训练程序将模型在每个周期上的权重都保存了下来,我们对程序稍作修改就可以在tensorboard上输出模型在测试集上的准确率随训练周期的变化情况。(这部分改动我就不写了,感兴趣的读者可以自己尝试实现一下。从训练程序中应该可以看出来tensorboard的使用并不难)

模型在100个训练周期内的准确率变化情况(在测试集上)
模型在100个训练周期内的准确率变化情况(在测试集上)

模型在测试集上的表现似乎只能用差强人意来形容。模型在第20个训练周期左右时准确率已经达到最高水平(72%左右),之后略微出现下降,最后在70%附近振荡,在其中一处甚至出现了严重的退化(Epoch 71, Acc 0.6530)。可见,模型在训练了20个周期之后就出现了过拟合的现象。

在实际的模型训练任务中,需要将数据集划分为训练集、验证集和测试集,并在每个训练周期结束时使用验证集监测模型的泛化能力变化情况。这有助于我们监测模型是否发生过拟合等情况,并作出相应的调整。本文的模型并未引入验证流程。

但需要注意的是,测试集是不可以当作验证集使用的。规范的训练流程中,模型面对测试集如同高三考生面对高考,是只能见一次的。根据模型在测试集上的表现而有针对地改变训练策略,实际上是一种作弊。但事实上很多论文为了刷指标都这么搞……懂得都懂

结语

在入门深度学习的过程中,如果想复现其他人的小项目的话建议把代码跟着手敲一遍,在敲的过程中可能会遇到很多不理解的问题,但起码不会漏掉很多问题,毕竟总有一条它们还是会再找上来,并且在需要独立实现项目的情况下变得更加棘手。(也算是个人的一点点小体会,我也是努力入门中T^T)

  • Title: 深度学习基础:基于CNN网络进行图像分类
  • Author: Jachin Zhang
  • Created at : 2025-02-20 16:29:01
  • Updated at : 2025-02-28 23:03:55
  • Link: https://jachinzhang1.github.io/2025/02/20/attncnn-imgclassify/
  • License: This work is licensed under CC BY-NC-SA 4.0.
Comments